James McParlane's Blog
More fun than a room full of nuns with Tourette's syndrome
Skip to content
Home
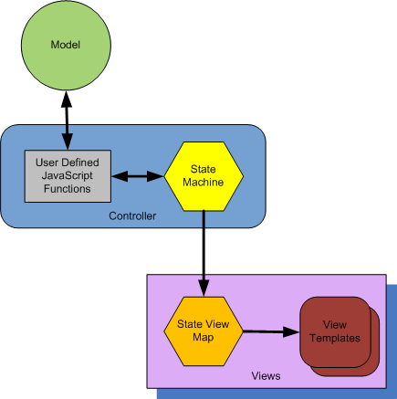
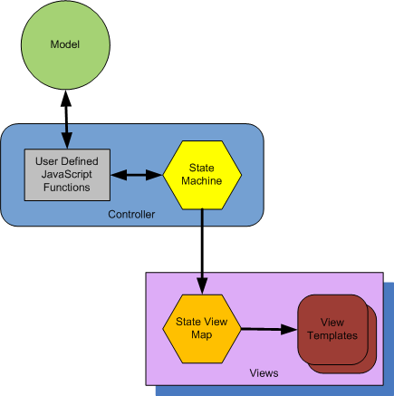
Drawing3_2
By
James McParlane
|
Published
August 8, 2010
|
Full size is
435 × 437
pixels
244px-Finite_state_machine_example_with_comments.svg_thumb
Drawing3_thumb
Bookmark the
permalink
.
Leave a comment
Cancel reply
Δ
Comment
Subscribe
Subscribed
James McParlane's Blog
Sign me up
Already have a WordPress.com account?
Log in now.
James McParlane's Blog
Subscribe
Subscribed
Sign up
Log in
Copy shortlink
Report this content
View post in Reader
Manage subscriptions
Collapse this bar